AI辅助UI设计全流程:从需求描述到高质量出图的完整步骤大全

一款产品从构想落地到可交付的视觉稿,传统流程通常需要产品经理、UI设计师、前端开发者之间反复拉齐,周期动辄两周起步。随着 AI 辅助设计工具进入实际工作流,这条链路的时间结构正在发生根本性的变化。本文以 UXbot 为例,完整拆解从输入需求到导出可运行代码的五步工作流,帮助产品经理、UI/UX 设计师以及独立开发者理解 AI 辅助 UI 设计的每一个操作节点,以及各阶段能实际达到的输出质量。
一、传统 UI 设计流程的协作瓶颈
在进入具体工具操作之前,先理解传统流程中效率最低的环节究竟发生在哪里。产品经理撰写完需求文档之后,设计师需要重新理解需求、整理信息架构,再从零绘制页面框架。这个从文字到线框图的翻译过程,通常需要 2 到 4 天时间。高保真原型完成后,开发团队还需要对照设计稿逐页还原代码,期间出现的标注误差和版本不一致,会产生大量的反复沟通成本。
AI 辅助工具将上述环节中耗时最久的部分自动化,尤其是将"需求文字→页面结构→高保真界面"这条链路压缩至几分钟内完成。对于有明确产品目标的团队来说,这不只是效率的提升,更意味着从想法到可验证成果的时间窗口大幅缩短。
二、UXbot 五步 AI 辅助设计工作流概览
UXbot 的设计流程由五个连续步骤构成,每一步对应传统流程中的一个关键阶段,但交付速度和操作门槛有本质差异。完整工作流的顺序为:输入需求 → 确认流程画布规划产品结构 → 生成原型预览验证 → 精准局部编辑 → 导出代码云端运行。
对于包含 15 至 25 个页面的中等复杂度产品,全流程平均耗时约为 2 到 4 小时,可在一个工作日内完成从产品概念到高保真原型加代码导出的完整交付。
第一步:输入需求,启动产品生成
用户在 UXbot 的对话框中输入产品需求,格式没有严格限制,简短的产品概念、一段功能描述或是完整的产品需求文档均可接受。系统会对输入内容进行语义解析,提取核心功能模块、用户角色和页面关系,并即时生成结构化的产品逻辑图与用户体验流程。
这一步相当于将传统需求评审会议的输出物自动化生成,不需要人工整理信息架构。需求描述的质量对输出结果有直接影响,包含具体功能列表、用户场景和关键页面描述的输入,会生成更贴近预期的初始结构。即便是较为简短的描述,UXbot 也能生成可用的基础框架,后续步骤再做精细调整。
这个阶段的关键在于不需要预先掌握任何设计工具的操作技巧,产品经理可以直接用写需求文档的方式与系统交互,将想法直接转化为结构化的产品框架。

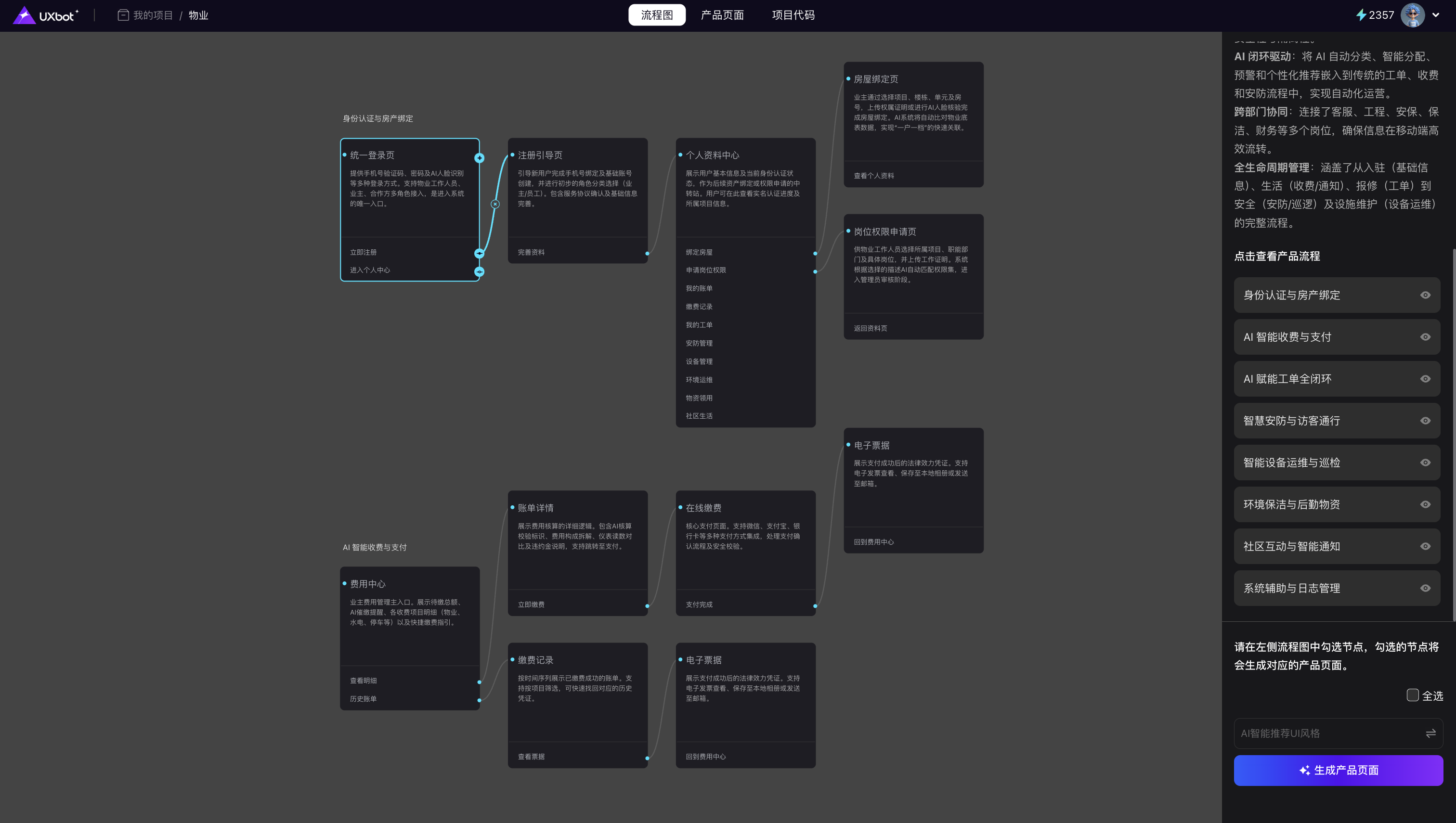
第二步:确认流程画布,规划产品结构
需求解析完成后,UXbot 会呈现一个可视化的流程画布,完整展示产品的页面层级与导航关系。这是整个流程中最关键的规划节点。
设计者可以在流程画布中查看每个页面的父子层级关系,定义页面之间的跳转逻辑,并为每个嵌套视图配置具体的导航流程。这个步骤对应传统产品设计中的信息架构梳理和用户旅程图绘制,但以可视化方式直接操作,无需依赖额外的流程图工具。
产品结构在这个阶段确认后,后续生成的所有页面都会遵循这套导航逻辑,保证多页面应用的结构一致性。对于包含注册流程、多级菜单、弹层交互的复杂产品,这一步的充分规划能显著减少后续的反复修改。流程画布的价值在于让产品逻辑在生成任何界面之前就变得可见、可编辑,而不是等到原型完成后再返工调整结构。

第三步:生成原型,完成预览与验证
流程画布确认后,UXbot 会一次性生成覆盖全部页面的高保真原型,包含组件布局、色彩体系和交互关系。与传统工具逐页设计不同,UXbot 在单次生成中就能输出结构完整、逻辑连贯的多页面产品,而不是零散的独立页面。
生成的原型可通过云端链接直接预览,支持在浏览器中模拟真实的页面跳转和交互操作。对于移动端项目,UXbot 提供设备模拟器,支持选择不同操作系统和设备型号,让设计者在电脑屏幕上即可体验接近原生应用的视觉效果。Android 项目还支持导出 APK 文件,可安装至真实手机设备进行测试,在进入正式开发之前获得真实使用反馈。
这个阶段的验证价值在于,设计者可以在投入任何编辑工作之前,先对整体结构和视觉方向做出判断。如果某个页面的布局逻辑不符合预期,在这里识别出来,修改成本比进入精细编辑阶段后再调整要低得多。

第四步:精准局部编辑,完善界面细节
原型预览确认整体方向之后,进入局部优化阶段。UXbot 提供两种编辑路径:AI 助手和精准编辑器,适用于不同类型的修改需求。
通过 AI 助手,设计者可以选中某个页面或组件,用自然语言描述修改意图,例如"将这个列表改为卡片式布局"或"为底部导航栏增加一个消息图标",系统会即时生成对应的修改结果。这种方式适合快速调整整体视觉风格或组件类型,操作路径简单直接。
精准编辑器则针对需要手动控制的细节场景,支持对每个 UI 元素的视觉效果、功能选项和参数进行精确调整,间距、字体大小、颜色值、组件状态等属性均可手动设定,适合对界面精度有较高要求的设计师。
两种方式可以交替使用,先用 AI 助手完成大方向调整,再用精准编辑器细化需要像素级控制的部分。对于一个 20 页面的中等规模产品,这个阶段的编辑工作通常在 45 分钟到 90 分钟内完成,具体时间取决于细节要求和产品复杂程度。

第五步:导出代码,云端运行完成交付
设计完成后,UXbot 支持一键生成多种格式的代码和文件。导出格式包括 Vue.js(Web 应用)、Kotlin(Android 原生)、Swift(iOS 原生),以及 HTML 和 Sketch 文件,覆盖从前端开发到移动端原生开发的主要交付场景。
原生移动端代码(Kotlin 和 Swift)是 UXbot 相较于多数 AI 设计工具的显著差异点。输出的是可直接进入开发流程的原生代码,而非跨平台框架代码,性能表现和平台适配程度更接近原生开发标准。这意味着开发团队拿到代码后可以直接基于这些文件进行功能扩展,而不是从头重写底层结构。
导出的代码文件结构清晰,命名规范,便于开发团队直接接手和延伸开发。对于需要快速上线最小可行产品的团队,这套导出机制可以将从设计到开发启动的交接时间压缩到最低。

三、AI 辅助 UI 设计流程的实际效率参考
以一个包含用户注册、商品列表、商品详情、购物车、订单确认五大模块的电商移动应用为例,使用 UXbot 完成从需求输入到代码导出的完整流程,各阶段时间分布大致如下。
输入需求并确认产品结构约需 15 至 20 分钟,流程画布调整约需 20 至 30 分钟,原型生成与预览约需 5 分钟,精准编辑阶段约需 60 至 90 分钟,代码导出约需 5 分钟。合计约 1.5 至 2.5 小时可完成一个覆盖主要用户流程的高保真多页面原型,并同步获得可交付给开发团队的代码文件。
相比传统设计流程中从需求文档到高保真设计稿通常需要的 5 至 10 个工作日,时间压缩幅度在 80% 以上。对于以快速迭代为核心工作节奏的产品团队来说,这个时间差距直接影响产品决策的速度和验证成本。
四、常见问题解答
Q1:UXbot 生成的原型能直接用于开发交付吗?
UXbot 导出的代码(包括 Vue.js、Kotlin、Swift)属于可编辑的源代码文件,而非静态截图或不可修改的打包文件。开发团队可以直接基于这些代码进行功能扩展,接入真实的后端接口和业务逻辑。对于需要快速上线的初期版本,这些代码可以作为开发起点,有效缩短从设计完成到开发启动的交接周期。
Q2:没有设计背景的产品经理或创业者能独立完成整个流程吗?
UXbot 的设计逻辑建立在自然语言输入和可视化操作的基础上,不要求使用者具备专业设计工具的操作经验。产品经理可以直接从需求描述开始,无需先掌握 Figma 或 Sketch 的工具操作。流程画布的编辑界面直观,精准编辑器的参数调整也以结构化选项为主,非设计背景的用户上手门槛相对较低。
Q3:UXbot 支持生成哪些平台的 UI 设计和代码?
UXbot 同时支持网页端、iOS 和 Android 三个平台的 UI 生成与代码导出。网页端输出 HTML 和 Vue.js 格式,iOS 输出 Swift 原生代码,Android 输出 Kotlin 原生代码,另有 Sketch 文件格式可供设计师在专业工具中继续编辑。每个平台的代码都经过针对性优化,遵循对应平台的开发规范,而非通用跨平台框架的折中输出。
五、总结
AI 辅助 UI 设计的核心价值,不在于替代设计师的创意判断,而在于将流程中最耗时的结构化工作自动化,让设计和产品人员将更多时间投入真正需要人工决策的部分——产品逻辑、用户体验策略和细节品质把控。
UXbot 通过"需求输入 → 流程画布规划产品结构 → 原型生成预览验证 → 精准局部编辑 → 导出代码云端运行"这条五步工作流,将原本分散在多个工具和多个协作方之间的流程整合在一个平台内完成,显著压缩了从想法到可交付成果的时间周期。如果你正在寻找一个能覆盖原型设计到代码交付完整链路的 AI 辅助工具,可以访问 https://www.uxbot.cn/ 开始体验。
该页面包含给搜索引擎使用的静态快照,完整交互内容会在 JavaScript 加载后呈现。