如何用AI工具快速生成产品交互流程:工具推荐与使用技巧

产品交互流程是 UI 设计和开发工作的起点。在一张清晰的交互流程图确认之前,任何界面的绘制都可能面临结构返工的风险。传统做法是产品经理手动在流程图工具中逐节点构建用户旅程,这个过程不仅耗时,还容易因为个人经验的局限遗漏关键的交互路径。AI 工具的介入正在改变这一现状——它可以根据产品需求自动识别页面关系和跳转逻辑,将原本需要数小时的流程梳理工作压缩至分钟级完成。本文聚焦 UXbot 在产品交互流程生成上的具体能力,并分享几个能显著提升生成质量的实操技巧。
一、产品交互流程图包含哪些核心要素
在讨论如何用 AI 工具生成交互流程之前,先明确一张合格的产品交互流程图需要包含什么。
页面节点是最基本的组成单位,每个独立的界面对应一个节点。跳转关系定义了页面之间的触发条件,例如点击某个按钮触发跳转、完成某个操作后自动跳转、满足某个条件时进入分支路径。层级关系则标注了页面之间的父子嵌套关系,例如底部导航下挂载的多个 Tab 页,或是某个主页面下的弹层和详情页。
一张完整的交互流程图还应当涵盖异常路径,例如登录失败的提示、表单校验不通过的反馈、网络异常时的降级处理。这些细节在手工绘制时往往是最容易被遗漏的部分,也是产品在开发阶段频繁产生补充需求的主要来源。
AI 工具在这方面的优势在于,它能够基于对同类产品结构的理解,在生成初始流程时主动补全这些常见但容易被忽略的路径,而不需要完全依赖用户在需求描述中逐一列举。
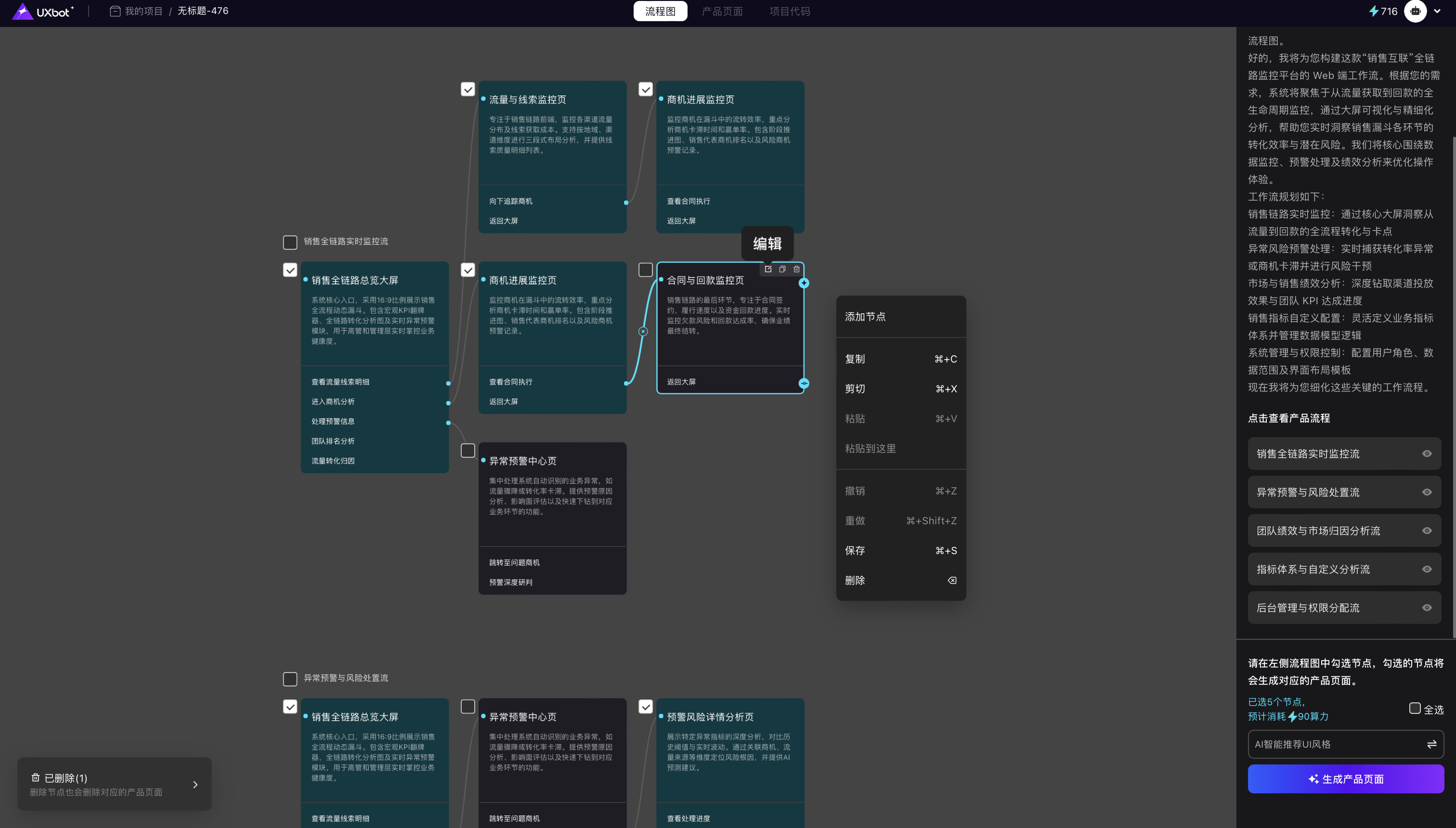
二、UXbot 流程画布的生成逻辑
UXbot 生成产品交互流程的入口是流程画布,这也是 UXbot 与多数 AI 设计工具在产品逻辑上最显著的差异所在。
用户输入产品需求后,UXbot 不会直接跳转到界面生成,而是先输出一张可视化的产品结构图。这张结构图以流程画布的形式呈现,将所有页面节点、层级关系和导航路径以可交互的方式展示出来。用户可以在流程画布中直接修改页面的从属关系、增减节点、调整跳转逻辑,确认产品结构无误后再触发高保真界面的生成。
这个机制意味着交互流程的确认发生在界面生成之前,而非之后。传统流程中常见的"设计完成后发现结构需要调整再推倒重来"的情况,在 UXbot 的工作流中被提前处理掉了。流程画布本身就是交互流程图的可视化工具,生成后无需导出到额外工具中查看,也无需在不同软件之间来回切换。
使用技巧一:需求描述质量直接影响流程生成准确度
AI 工具的流程生成能力上限取决于输入信息的完整程度。描述越模糊,生成的流程越趋于通用,偏离实际产品需求的概率越高。
对 UXbot 输入效果最好的需求描述通常包含三类信息:产品类型与核心功能(例如"面向 B 端销售团队的客户跟进工具,主要功能包括客户信息管理、跟进记录、任务提醒和数据统计"),目标用户角色(例如"主要用户为销售代表和销售主管,两者看到的数据范围不同"),以及关键业务流程(例如"销售代表创建客户后需要经过主管审核才能推进至下一阶段")。
这三类信息分别对应流程图的节点内容、角色分支和状态转移逻辑。在需求描述中主动覆盖这三个维度,能让 UXbot 生成的初始流程画布在结构上更接近实际产品的交互逻辑,减少后续手动调整的工作量。
如果产品有参考竞品或已有截图,UXbot 支持上传图片辅助描述,这对于难以用文字准确表达的界面关系尤为有效。

使用技巧二:流程画布的高效调整策略
初始流程画布生成后,几乎所有的产品都需要在这个阶段做一些结构调整。掌握流程画布的调整节奏,能让整个流程规划阶段的效率最大化。
建议优先处理主干路径,即用户完成核心任务的最短交互链路。以一款预约类应用为例,主干路径是"首页 → 选择服务 → 选择时间 → 确认预约 → 预约成功",这条链路的页面层级和跳转关系确认后,再扩展边缘功能模块(个人中心、历史记录、消息通知等)会更加清晰,也不容易在结构上产生混乱。
对于层级较深的功能模块,例如设置页面下的多层子页面,建议在流程画布中明确标注父子层级关系,而非将它们平铺在同一层级。UXbot 会根据这套层级关系在后续的界面生成中保持导航结构的一致性,层级关系标注越清晰,生成结果的结构准确度越高。

使用技巧三:从交互流程到高保真界面的衔接
流程画布确认后进入界面生成阶段,这个衔接环节有几个值得关注的操作细节。
UXbot 会基于流程画布中已定义的页面节点生成对应的高保真界面,页面数量和层级关系直接沿用流程画布的设定。这意味着流程画布阶段遗漏的页面,在界面生成阶段不会自动补全,而流程画布中存在的页面,即使在需求描述中没有明确提及其视觉样式,系统也会基于产品类型生成合理的界面内容。
界面生成完成后,可以通过云端预览链接直接点击操作,验证交互流程是否与流程画布阶段的规划一致。如果发现某个跳转路径在实际点击时与预期不符,可以直接在精准编辑器中调整对应的交互设置,无需重新触发全局生成。
对于需要向团队成员或客户展示交互逻辑的场景,UXbot 支持生成共享链接并设置查看权限,接收方无需注册账号即可在浏览器中体验完整的交互流程演示。

交互流程生成后的验证维度
拿到 AI 生成的交互流程后,有几个维度值得在进入界面细化阶段之前逐一核对。
路径完整性方面,检查每个页面节点是否都有明确的进入路径和退出路径,避免出现用户可以进入但无法离开、或逻辑上需要跳转但在流程图中缺失目标节点的情况。
角色权限方面,如果产品存在多种用户角色,确认不同角色看到的页面集合和可操作的功能范围在流程画布中已经区分体现,而不是所有角色共用同一套流程。
异常状态覆盖方面,检查常见的错误状态和边界情况是否在流程中有对应的处理页面,例如空状态页面、加载失败提示、权限不足的引导页等。
这些验证工作在流程画布阶段完成的成本,远低于等到高保真界面生成后再做结构修改。AI 工具提升的是初始生成速度,而结构判断和验证仍然需要人工的产品思维介入。

三、常见问题解答
Q1:UXbot 生成的交互流程图可以单独导出作为文档使用吗?
UXbot 的流程画布是界面生成前的规划环节,当前以可视化交互形式呈现,供用户在平台内直接操作和确认。生成高保真原型后,可以通过共享链接将完整的可交互原型分享给团队成员,接收方可以通过点击操作直观感受完整的交互路径,起到与交互流程文档类似的沟通和对齐作用。
Q2:如果产品逻辑比较复杂,AI 生成的流程会不会遗漏重要的交互路径?
AI 生成的初始流程基于对常见产品结构的理解,对于主流用户场景的覆盖通常较为完整,但针对特定业务逻辑的定制化路径仍然需要人工在流程画布阶段补充和调整。建议将需求描述中的关键业务规则(如审批流、多角色权限分支、状态机转移条件)尽量以明确的文字表达,这些信息会直接影响 UXbot 在初始流程生成中对特殊路径的识别准确度。
Q3:用 UXbot 生成交互流程和单独用 Figma 或 Axure 绘制流程图有什么本质区别?
Figma 和 Axure 是设计工具,绘制交互流程需要用户自行创建节点、连线和标注,从空白画布开始手动构建。UXbot 的起点是自然语言描述,流程结构由 AI 基于产品需求自动生成,用户在此基础上调整而非从零创建。更重要的是,UXbot 的流程画布与后续的高保真界面生成直接关联,流程确认后可以一键触发完整产品的界面输出,而 Figma 和 Axure 中的流程图与实际界面设计是两套独立的工作。
四、总结
AI 工具对产品交互流程生成的价值,体现在将人工梳理结构这一最耗时的早期工作自动化,让产品团队把精力集中在结构判断和业务逻辑验证上。UXbot 通过流程画布将交互流程规划与高保真原型生成整合在同一工作流中,从需求输入到流程确认再到完整界面输出,形成连贯的操作路径,无需在多个工具之间来回切换。
掌握需求描述的结构化方式、流程画布的调整策略,以及生成后的验证方法,能让 AI 辅助的交互流程生成从"粗略参考"升级为"可直接用于开发对齐的完整产品结构"。如果你想亲自体验这个流程,立即访问 UXbot,开始操作。
该页面包含给搜索引擎使用的静态快照,完整交互内容会在 JavaScript 加载后呈现。