6款产品脑图白板工具推荐(2026最新版)

在产品经理的日常工作中,最让人头疼的往往不是想创意,而是 如何把零散的需求整理清楚。
新项目启动、功能迭代,或者产品方案汇报时,一旦需求点变多,思路就很容易变得混乱。
有的人习惯在纸上画草图,有的人用PPT拼结构,也有人在不同工具之间来回切换。但这样不仅效率低,还很容易遗漏关键逻辑。
好在现在已经有不少 产品脑图白板工具,可以帮助团队把想法快速整理成结构化内容,并通过可视化方式展示需求逻辑,同时支持多人协作。
今天就给大家推荐 5款实用的产品脑图白板工具,帮助团队更高效地完成需求梳理和方案讨论。
1. UXbot
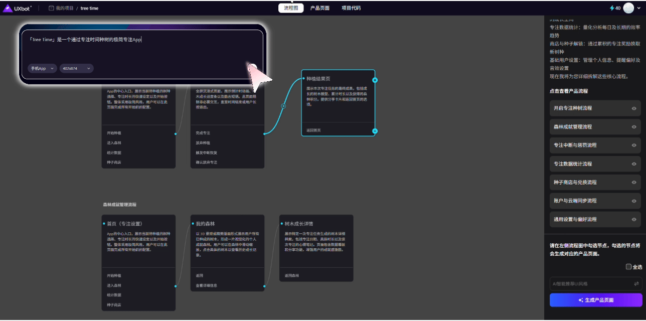
UXbot是一款AI驱动的产品全流程构建工具,其中可视化PRD功能深受产品团队欢迎,常被用来进行需求脑暴和产品方案梳理。
产品团队只需要输入简单需求,UXbot就可以快速拆解功能模块,并生成完整的用户流程结构。后续一键生成UI界面查看效果,实现需求结构与产品原型之间无缝切换。
对于希望快速整理需求,并推动方案落地的团队来说,UXbot可以作为一个高效的产品工作空间。
1.1 可视化需求梳理
UXbot支持通过可视化方式整理需求结构,例如:
- 功能模块拆解
- 用户流程结构
- 产品逻辑关系
AI生成初步结构后,团队可以继续在画布中进行调整,例如增减功能节点或拖拽连结交互关系。通过流程图快速搭建需求框架,可以让复杂的产品逻辑更加清晰,也能减少需求梳理过程中遗漏关键模块的情况。

1.2 快速生成产品Demo
当需求结构确定之后,UXbot还能进一步生成整套高保真产品界面,短时间内得到一个可点击交互的产品Demo。
无论是产品方案评审、团队内部讨论,或者与设计和开发进行沟通。相比传统原型工具,需要逐页搭建页面,UXbot可以让产品方案更快进入可展示阶段。

1.3 AI辅助修改
在产品迭代过程中,需求经常会发生变化。如果使用传统工具,往往需要手动调整页面结构或重新搭建原型。
UXbot支持通过AI快速修改需求结构。产品经理只需提出修改指令,UXbot就可以生成新的页面结构。
对于创业者、产品经理或团队内部评审来说,可以把更多精力放在需求思考和方案优化上,大幅降低原型设计的时间成本,让迭代更高效、更轻松。

1.4 上下游协作更顺畅
在产品开发流程中,需求往往需要在产品、设计和开发之间反复沟通。UXbot支持通过分享链接进行在线协作,团队成员可以直接查看或编辑需求内容。
同时UXbot还支持多种格式导出,例如HTML或Sketch,并提供Web和App代码结构参考,方便设计和开发理解产品逻辑。
这种方式可以让需求从方案阶段更顺畅地推进到开发落地阶段。
总体来说,UXbot比较适合 需要从想法快速推进到方案落地的团队。

2. Miro
Miro是一款广泛使用的 在线协作白板工具,很多产品团队会用它进行远程脑暴和需求讨论。
它提供无限画布,并内置多种产品模板,例如产品脑图、用户流程图和敏捷看板。产品经理可以在同一画布中快速整理需求结构,并通过评论、投票等功能与团队成员讨论优先级。
对于需要 跨团队协作或远程办公 的产品团队来说,Miro是一款非常成熟且稳定的协作白板工具。

3. Lucidchart
Lucidchart是一款以 流程图和系统结构图 为核心的在线工具,适合用来梳理复杂的产品逻辑。
产品经理可以用它绘制功能流程图、数据流图或系统架构图,让需求结构更加清晰。对于需要与开发或技术团队沟通系统逻辑的场景来说非常实用。
同时Lucidchart还支持与Google Workspace、Slack等工具集成,可以在需求讨论和团队协作中形成更顺畅的工作流。

4. Whimsical
Whimsical是一款主打 轻量化脑图体验 的在线白板工具,界面简洁,上手成本很低。
产品经理可以通过节点和连线快速搭建产品逻辑结构,也可以使用颜色标注不同模块,让需求关系更加直观。
虽然功能相对简单,但在 快速需求梳理、产品脑暴或方案初期讨论 的场景中非常高效,特别适合小团队或个人产品经理使用。

5. MURAL
MURAL是一款强调 团队创意和协作讨论 的在线白板工具,常被用在产品规划和头脑风暴阶段。
团队成员可以通过贴纸、分组和模板快速记录想法,并在画布上整理出清晰的需求结构。通过可视化方式展示创意,也能让团队讨论更加直观。
对于需要 多人参与创意讨论或远程Workshop 的团队来说,MURAL可以帮助大家更高效地协作和整理思路。

在需求梳理阶段,一个高效的产品构建工具能让项目用更低成本验证可行性,也能让项目启动更快、逻辑更清晰。海外工具如Miro、Whimsical、MURAL等工具已经可以满足大多数场景。
但产品团队如果想实现从需求到原型再到产品的全链路构建,UXbot无疑是首选,在需求梳理之外,他还能帮助团队快速生成产品Demo,并支持后续协作和方案推进,对于 希望从想法快速推进到方案落地的团队来说会更加高效。立即注册UXbot免费领取100算力~
该页面包含给搜索引擎使用的静态快照,完整交互内容会在 JavaScript 加载后呈现。