投资人路演 Demo 制作的 5 个关键要素:AI 工具如何帮你在当天完成

核心要点:投资人评估路演 Demo 的重点不是视觉精美程度,而是产品逻辑是否清晰、核心用户旅程是否走得通。本文总结路演 Demo 的 5 个关键要素,并拆解如何用 UXbot 在当天完成一个覆盖完整用户旅程的多页面可交互 Demo。
本文适合:准备近期融资路演的创始人、需要在短时间内完成高质量 Demo 的产品经理和早期团队。
一、路演 Demo 和普通原型有什么不同
用日常原型评审的流程准备路演 Demo,至少有两个问题:融资邀约通常在一两天前才出现,等设计师排期就已经错过窗口;投资人关注的是产品逻辑和创始人对产品的掌控力,而不是界面细节。一个能点击、能走通完整流程的多页面交互 Demo,传递的信息量远超一组静态截图。
二、路演 Demo 的 5 个关键要素
关键要素一:价值主张在 30 秒内传达完毕
Demo 打开后 30 秒内,投资人不依赖任何口头解释,就应该能理解这个产品是给谁用的、解决什么问题。首页不能是通用欢迎界面,要直接呈现产品的核心使用场景。
关键要素二:核心用户旅程走得通
投资人沿着用户路径点击操作,看每一步是否符合预期。Demo 不需要覆盖所有功能,但已覆盖的部分必须是完整可走通的,不能靠口头补充"这里会跳到下一页"。
关键要素三:可交互,而不是可观看
静态截图展示的是某一个状态,可交互 Demo 展示的是产品的运行逻辑。"你自己点进去看看"比"让我解释一下这里的逻辑"更有说服力。
关键要素四:能在投资人的设备上正常演示
路演现场的设备环境不确定——大屏、电脑、手机都可能出现。Demo 应该能通过链接在浏览器中直接访问,手机和电脑两种尺寸下均有良好展示效果。
关键要素五:创始人能对任何一个页面即时响应
投资人的问题往往是"这个地方如果用户做了 X 操作会怎样"或"你们考虑过 Y 方向吗"。能在现场快速定位相关页面,或在会后当天更新 Demo 重新发送,传递的是团队执行力。
三、UXbot 当天完成路演 Demo 的操作路径
收到路演邀约当天,按以下五步完成 Demo,全程不需要设计师参与。
第一步:输入需求
在需求输入框中描述产品方向、目标用户和核心旅程,不需要 PRD 格式,口语化中文即可。重点是"这个 Demo 要讲一条什么样的用户故事",而不是功能清单。

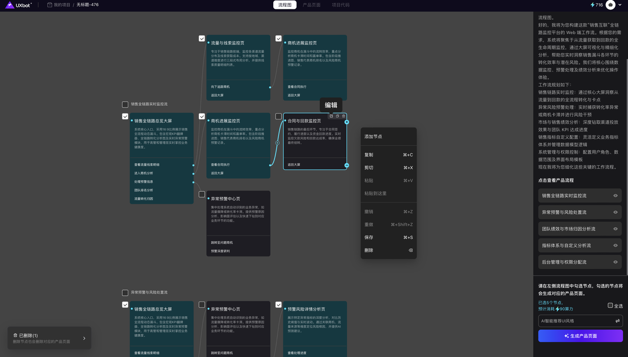
第二步:确认流程画布,规划页面结构
UXbot 生成初始流程画布,以可视化节点呈现页面结构和跳转关系。在画布上增删节点、调整逻辑,建议控制在 8 到 15 个节点。投资人不会因为功能多而提高评分,但会因为逻辑清晰而留下更好的印象。这一步也是路演前对产品叙事做一次结构性梳理的机会。

第三步:生成原型,预览交互效果
画布确认后,UXbot 一次性生成覆盖所有节点的完整多页面交互原型。用内置模拟器走一遍计划路演的完整用户旅程,同时检查 Web 端和移动端两种视图,确认核心路径走得通、首页价值主张传达清楚。

第四步:精准局部编辑
路演 Demo 的编辑逻辑是重点突出,而不是全面达标。优先处理首页、核心操作的关键节点页和数据展示页:修正文案节奏、调整信息权重、用真实感数据替换占位内容。精准编辑器的修改只作用于被选中的模块,不影响其他页面。

第五步:导出或部署
两种交付方式可选:直接分享原型链接,对方用浏览器访问,手机电脑均可,适合临时邀约;或导出为 HTML、Vue.js 代码部署至云端,提供真实可访问的网址,跟进材料更有说服力。如需移动端 App 演示,UXbot 支持 Android 项目导出 APK,可在真机上安装展示。


四、常见问题
Q1:投资人能看出 Demo 是 AI 生成的吗?这会影响判断吗?
投资人评估的是产品逻辑是否清晰、创始人对业务的理解深度和团队执行力,而不是界面是否出自人工。用 UXbot 半天内完成多页面可交互 Demo,传递的信息恰恰是"这个团队用最小资源快速验证和呈现了清晰的产品思路"——这是早期团队最该展示的能力。
Q2:路演后投资人要求看更详细的产品规格,Demo 能支撑吗?
可以。投资人后续提出"能不能加一个功能"或"换一个行业版本是什么样"时,用传统流程需要设计师重新排期,用 UXbot 可以当天或次日基于已有原型进行精准编辑,快速响应。这个响应速度本身就是在传递执行力信号。
Q3:产品还没有真实数据,Demo 里该展示什么?
合理的估算数据、基于早期测试的数据或业内可对标的数据,都比占位符更有说服力。在精准编辑阶段,将数据占位符替换为你准备好的参考数字,让 Demo 和路演口述保持数据一致性。
Q4:路演 Demo 需要把所有功能都做进去吗?
不需要。覆盖 1 到 2 条完整用户旅程、每一步逻辑清晰可跟随,比功能齐全但路径混乱更有说服力。在流程画布阶段有意识地控制节点数量,聚焦最能体现产品差异化价值的那条核心路径。
五、从今天开始
路演 Demo 的每一个设计决策,都应该从投资人的判断逻辑出发,而不是从功能完整度出发。UXbot 的核心价值不只是快,而是快和准的结合:流程画布在生成前锁定产品叙事结构,AI 多页面生成让完整交互 Demo 在数小时内成为可能,精准编辑让有限时间集中在投资人真正关注的页面上。
立即免费注册 UXbot,输入产品需求,用流程画布确认要呈现给投资人的产品结构,今天就能完成覆盖完整用户旅程的多页面可交互路演 Demo。你的产品故事,值得被清晰地讲出来。
该页面包含给搜索引擎使用的静态快照,完整交互内容会在 JavaScript 加载后呈现。