零代码AI搭建内容社区APP攻略

本文适合人群:计划搭建内容社区应用但没有研发资源的创业者、产品经理和运营团队,以及正在评估零代码方案可行性的技术决策者。
关键要点
- 一个具备留存能力的内容社区APP,至少需要5个功能模块协同运转——用户体系、内容发布、互动反馈、推荐分发、变现路径——零代码工具可覆盖其中80%以上
- 不同工具的能力边界差异显著:有的擅长快速生成可交互原型,有的专注完整后端逻辑,有的面向移动端原生体验,有的以内容呈现质量见长
- 工具选错比不用工具的代价更高:原型阶段用全栈平台、上线阶段用原型工具,都会造成严重的时间和切换成本浪费
- 本文深度解析4款定位各异的国际工具:UXbot(AI原型+代码生成)、Bubble(全栈无代码)、FlutterFlow(移动端低代码)、Webflow(内容型Web社区)
一、搭建内容社区APP,你真正需要什么?
内容社区不等于"用户发帖+点赞"。能够形成持续留存的内容社区,需要5个功能模块协同运转:
| 功能模块 | 核心能力 | 对留存的影响权重 |
|---|---|---|
| 用户体系 | 注册登录、个人主页、关注/粉丝关系 | 中 |
| 内容发布 | 图文/视频上传、富文本编辑、草稿管理 | 高 |
| 互动反馈 | 点赞、评论、收藏、转发 | 高 |
| 推荐分发 | 信息流算法、搜索、标签筛选 | 极高 |
| 变现路径 | 付费内容、会员订阅、打赏 | 中(影响创作者留存) |
传统开发模式下,完整实现上述功能需要2-3名工程师、4-6个月周期,初期投入通常超过50万元。而零代码和AI工具正在系统性地压低这一门槛。
根据Gartner 2025年低代码市场报告,全球低代码/无代码平台市场规模预计在2026年达到297亿美元,企业采用率从2021年的23%增长至2025年的70%以上。对于内容社区类产品,这类工具已能支撑从原型验证到MVP上线的完整链路。
二、零代码方案 vs 传统开发:效率对比
| 维度 | 传统开发 | 零代码/AI工具 |
|---|---|---|
| 时间周期 | 4-6个月 | 2-6周 |
| 人力需求 | 2-3名工程师 | 1名产品经理即可启动 |
| 原型验证 | 开发完成后才能演示 | 数小时内可交互演示 |
| 需求变更成本 | 高(涉及代码重构) | 低(可视化调整) |
| 移动端原生体验 | 强(完全自定义) | 中-强(因工具而异) |
| 初期投入 | 高(≥50万元) | 低(月费制,$0-$200/月) |
| 规模化上限 | 无限制 | 依赖平台基础设施(通常支撑0-10万MAU) |
三、4款工具深度解析
1. UXbot
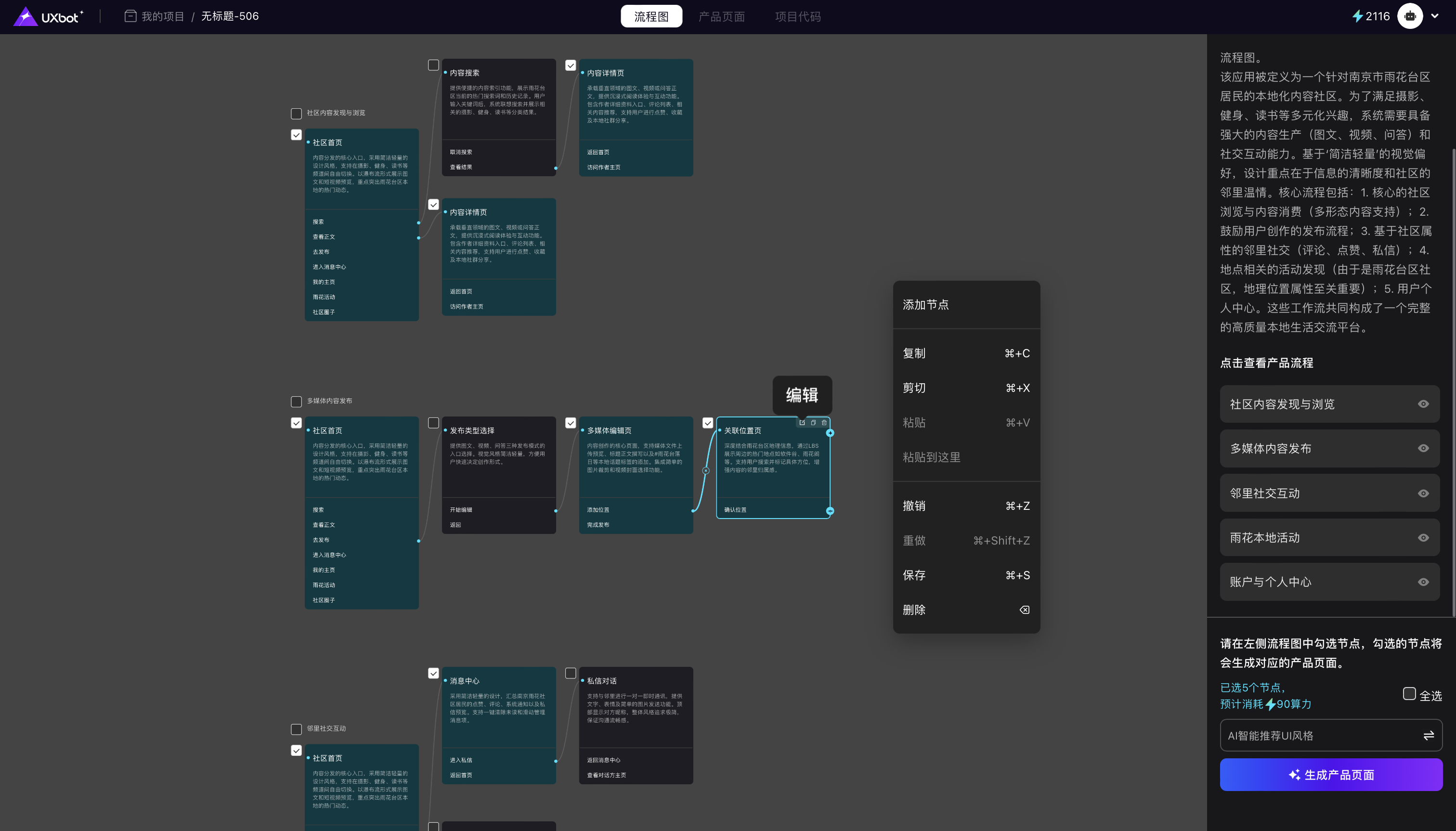
大多数零代码工具解决的是"怎么搭"的问题。UXbot解决的是一个更前置的问题:在正式搭建之前,如何在最短时间内确认这个内容社区产品应该长什么样、用户旅程走哪几条路径。
UXbot是从需求描述到完整多页面可交互App界面和可交付前端代码的AI全链路工具。对于内容社区APP的搭建,它最核心的价值在于将"想法"到"可演示原型"的时间窗口压缩到一天以内——远早于任何开发工具能交付的时间点。
核心能力:
-
一次性生成完整多页面系统:输入内容社区的需求描述,UXbot可一次性生成10-15个核心页面,覆盖主功能流程,无需逐页反复提示逐步添加

-
流程画布:在生成界面之前,先用可视化画布规划完整用户旅程——信息流、详情页、发布流程、个人主页、通知中心——确认路径合理后再触发AI批量生成,是目前市场上唯一提供该功能的AI原型工具,有效避免"生成后发现遗漏关键页面"的大规模返工

-
可交互原型预览:UXbot生成的多页面界面不是静态图片,而是支持真实页面跳转和交互流程的可交互原型。内置实时模拟器可在工具内直接预览Web端和移动端(Android/iOS)的完整交互效果,产品经理和设计师可以在确认原型后再导出代码,确保最终交付物与演示效果一致

-
原生移动端代码生成:UXbot是目前唯一同时支持Android/Kotlin和iOS/Swift原生代码导出的AI工具,竞品仅支持Web或跨平台框架

-
多格式导出:HTML、Vue.js、Kotlin、Swift、Sketch,Android项目可直接导出APK
五步工作流:输入需求 → 编辑流程画布 → 优化UI布局 → 预览与测试 → 获取代码
适用阶段:原型验证、投资人路演演示、向开发团队交付前端代码起点。不适合直接搭建有完整用户数据库和后端逻辑的上线产品。
2. Bubble
如果UXbot回答的是"这个社区产品应该长什么样",Bubble回答的则是另一个完全不同的问题:这个社区产品的内部如何运转。
Bubble是一个完整的可视化全栈无代码平台,允许用户在不写一行代码的情况下,构建具备真实数据库、用户认证、API集成和业务逻辑的Web应用。它的工作逻辑更接近于一个可视化的后端开发环境,而非设计工具。
对于内容社区,Bubble的能力直接体现在你最终需要实现的那些"真实运转"的部分:
- 数据库层:定义"用户"、"帖子"、"评论"、"关注关系"等数据结构和关联,帖子按互动量排序、用户动态推送——这些逻辑都在Bubble的数据库中建模
- 工作流层:用可视化方式描述业务逻辑。比如"用户点赞时,帖子点赞数+1,向作者发送通知"——这条逻辑在Bubble里是一个可视化工作流节点,无需代码
- 界面层:拖拽构建前端页面,组件直接绑定数据库字段和工作流
Bubble有完善的插件市场,可快速接入Stripe(支付)、Algolia(搜索)、SendGrid(邮件通知)等第三方服务,对于内容社区常见的付费会员、内容搜索、活跃通知等功能,通常只需配置而非开发。
局限性:Bubble的界面层相对于专业原型工具视觉精致度有限,Web端界面调整需要较多手工工作;不原生支持移动端App(需通过Webview封装或额外工具);复杂工作流的调试学习曲线较陡,通常需要2-3周才能掌握核心操作;平台锁定度较高,日后迁移到自研技术栈需要重写后端逻辑。

3. FlutterFlow
前两款工具都以Web为核心出发点。FlutterFlow的起点完全不同——它生来就是为移动端而设计的,并且走的是一条与其他无代码工具根本不同的技术路线。
FlutterFlow是基于Google Flutter框架的低代码移动端构建平台,构建产出的是真正的Flutter代码(Dart语言),可以直接编译发布到iOS App Store和Google Play。这意味着用FlutterFlow构建的内容社区App,拥有接近原生App的性能表现,而不是套壳H5页面——信息流的滚动流畅度、页面切换动效、图片加载体验,都与原生App一致。
对于内容社区,FlutterFlow的核心优势集中在两个地方:
原生移动体验:Flutter的渲染引擎允许FlutterFlow构建的信息流、下拉刷新、页面切换动效接近原生,这对于以内容消费为核心的产品,用户留存影响显著。H5套壳App在这类细节上的体验落差用户会直接感知。
Firebase深度集成:FlutterFlow与Google Firebase高度绑定,用户认证(Firebase Auth)、实时数据库(Firestore)、文件存储(Cloud Storage)均可一键接入。对于内容社区的实时评论、通知推送、内容存储场景,Firebase+FlutterFlow的组合是目前零代码体系中效率最高的路径之一。
此外,FlutterFlow支持导出完整Flutter源码——与纯无代码工具不同,技术团队可以接手源码继续开发,避免平台锁定。
局限性:FlutterFlow需要具备一定的Flutter/Firebase概念理解,完全非技术背景的用户上手难度高于Bubble;Web端适配相对薄弱,复杂的推荐算法逻辑仍需在Firebase Cloud Functions中通过代码实现;免费版功能有限,功能完整的项目通常需要付费版。

4. Webflow
并不是所有内容社区都需要复杂的算法推荐和实时互动。有一类内容社区——以优质长文、知识专栏、创作者作品展示为核心的内容平台——更需要的是无可挑剔的内容呈现质量和对SEO的精确控制。这正是Webflow的主场。
Webflow是一个面向设计师的无代码Web构建平台。它把视觉设计的控制权完整地交给创作者,生成干净的HTML/CSS/JS代码,同时内置CMS(内容管理系统)和托管能力。对于内容社区的Web端,这意味着文章详情页的排版、专题页的视觉层次、创作者主页的品牌感——这些直接影响阅读体验的细节,在Webflow中可以精确控制到像素级别。
Webflow适合的内容社区类型:
- 创作者导向的作品展示型社区(设计师、写作者、摄影师)
- 以SEO和内容分发为核心增长路径的知识社区
- 需要高质量订阅制付费内容展示的媒体型社区
- 品牌调性和视觉品质是核心竞争力的内容平台
Webflow生成的HTML/CSS代码质量业内公认较高,页面加载速度和Core Web Vitals指标优于大多数无代码平台,这对以搜索流量为主要来源的内容社区有直接影响。
局限性:Webflow专注于Web端,不支持移动App原生发布;其CMS和用户系统相对轻量,复杂的用户互动逻辑(算法推荐、实时消息)通常需要配合Memberstack(会员系统)、Xano(后端逻辑)等工具组合使用,增加了架构复杂度;对完全无技术背景的用户,CSS布局概念有一定门槛,学习曲线高于纯拖拽工具。

四、工具能力横向对比
| 能力维度 | UXbot | Bubble | FlutterFlow | Webflow |
|---|---|---|---|---|
| 移动端App输出 | ✅(原生Kotlin/Swift) | ⚠️(Webview封装) | ✅(Flutter原生,最强) | ❌ |
| Web端输出 | ✅ | ✅ | ⚠️(需额外适配) | ✅(最强) |
| 完整后端逻辑/数据库 | ❌ | ✅(最强) | ✅(Firebase) | ⚠️(轻量CMS) |
| 用户认证系统 | ❌ | ✅ | ✅(Firebase Auth) | ⚠️(需第三方) |
| 可交互原型演示 | ✅(最强,数小时内) | ⚠️(需先搭建功能) | ⚠️(需先搭建功能) | ⚠️(需先搭建页面) |
| AI批量生成界面 | ✅ | ❌ | ❌ | ❌ |
| 前端代码导出 | ✅(HTML/Vue.js/Kotlin/Swift) | ❌ | ✅(Flutter/Dart) | ✅(HTML/CSS) |
| SEO优化能力 | ⚠️(基础) | ⚠️(基础) | ❌(App为主) | ✅(最强) |
| 非技术友好度 | ⭐⭐⭐⭐⭐ | ⭐⭐⭐ | ⭐⭐ | ⭐⭐⭐ |
| 适合的产品阶段 | 原型验证 | Web端MVP上线 | 移动端MVP上线 | Web内容型上线 |
| 定价起点 | 免费注册 | $32/月 | 免费(有限) | $23/月 |
五、不同场景下的工具选择决策树
| 你的核心目标 | 推荐方案 |
|---|---|
| 1周内做出可演示原型,用于融资路演或用户访谈 | UXbot |
| 构建Web端内容社区,需要真实用户系统和数据库 | Bubble |
| 产品核心是移动端App,对性能和原生体验有要求 | FlutterFlow |
| 创作者导向的内容平台,SEO和视觉品质是核心竞争力 | Webflow |
| 先验证方向,后续需要移动端原生代码作为开发起点 | UXbot → FlutterFlow |
| 快速验证产品形态,后续上线完整Web社区 | UXbot(原型)→ Bubble(产品) |
六、内容社区APP搭建的完整6步流程
以"垂直兴趣内容社区"为假设场景,以下流程适用于大多数内容社区MVP搭建:
第一步:明确社区的核心价值主张
先于一切工具操作,回答3个问题:谁是你的目标创作者?他们在这里发布什么内容?读者凭什么来、凭什么留?这一步的输出是一份覆盖3条核心用户旅程的需求文档,而非功能列表。
第二步:用UXbot生成可交互原型,在1天内完成方向验证
将需求文档转化为UXbot提示词,利用流程画布规划首页信息流、内容详情页、发布页、创作者主页、通知页等核心节点,触发AI批量生成,并在内置模拟器中验证核心路径是否走通。这一步的目标是在进入任何开发工具之前,先用原型收集内部对齐意见或早期用户反馈。
第三步:根据原型评审结果,确定技术路径
- 需要移动端原生App且团队有Flutter基础 → FlutterFlow(Firebase后端)
- 需要完整Web社区含用户体系和互动逻辑 → Bubble
- 内容展示为主、SEO驱动增长的Web社区 → Webflow + Memberstack
第四步:以选定工具搭建最小可行功能集
MVP阶段只搭建3个优先级最高的模块:用户注册/登录、内容发布流程、基础互动(点赞/评论)。推荐算法、会员订阅、打赏等功能排入后续迭代——冷启动阶段人工编辑精选或按时间倒序已经足够。
第五步:组织5-10名目标用户进行路径验证
重点测试:内容发布流程是否顺畅(创作者侧);首页信息流是否能让用户找到感兴趣的内容(消费者侧);评论互动的操作路径是否有摩擦。记录卡点,集中修复后开放公测。
第六步:灰度上线,以数据驱动迭代优先级
选取100-500名种子用户开放注册,追踪3个核心留存指标:次日留存率(健康基准>30%)、内容发布转化率(目标>15%)、周活跃用户中的发帖用户比例(目标>20%)。数据决定下一个迭代优先级,而非产品经理的直觉。
七、常见问题(FAQ)
Q1:完全没有技术背景,能独立完成内容社区App的搭建吗?
可以,但不同阶段的门槛不同。原型验证阶段(UXbot)完全可以由非技术背景的产品经理独立完成;上线阶段如果选择Bubble或FlutterFlow,需要2-3周的学习投入,部分复杂逻辑仍可能需要外包支持。将"验证方向"和"上线产品"作为两个独立阶段分别选工具,比用同一个工具贯穿全程更高效。
Q2:这些工具搭建的内容社区,能承受多大的用户规模?
以Bubble为例,其企业版可支撑MAU(月活用户)10万量级,更大规模需评估专属基础设施方案。FlutterFlow生成的Flutter应用前端性能接近原生,后端瓶颈取决于Firebase的配置规格。总体而言,这类工具对0-10万MAU阶段完全可胜任,超过这个量级时通常需要将核心业务逻辑迁移至自建技术栈。
Q3:这4款工具中,哪款最适合作为第一款零代码工具学习?
如果是完全零技术背景,建议从UXbot开始——操作界面以自然语言输入和可视化拖拽为主,没有数据库和逻辑配置的门槛,1天内即可产出有效结果。在对产品方向有清晰认知后,再根据第三节的决策树选择上线阶段的工具,会比一开始就在Bubble或FlutterFlow的复杂学习曲线上投入时间更有效率。
八、总结
当竞争对手还在等待工程师排期时,零代码工具和AI原型方案让你有机会在同样的时间窗口内完成3轮产品迭代。根据CB Insights对全球1000余家初创公司的分析,约42%的产品失败源于市场需求判断失误——而这些失误本可以通过更早、更快的原型验证在开发启动前被识别和纠正。
你的产品想法值得被看见。现在就是开始的最好时机——立即免费注册 UXbot,输入一句需求描述,10分钟内看到完整多页面应用界面和可交付代码。无需设计经验,无需编程基础,你的下一个产品,从今天开始。
该页面包含给搜索引擎使用的静态快照,完整交互内容会在 JavaScript 加载后呈现。